На днях российское электромонтажное сообщество узнало интересную новость: компания INNEL выпустила своё первое изделие – реле напряжения К5В2А, которое входит в систему защитных устройств К5. Казалось бы, чем ещё нас можно удивить? Реле напряжения сейчас ставятся в каждый новый щиток (за исключением случаев жёсткой экономии), а параметры РН улучшаются год от года.
В статье я расскажу, чем меня впечатлило это реле, а вы в комментариях напишите, можно ли это считать достоинствами или недостатками. Также в статье будет видеообзор реле и видео экскурсии на производство, а также фото и видео вскрытия корпуса.
Реле компания INNEL прислала мне для ознакомления и испытаний, поэтому я знаю, о чём пишу. Конечно, можно было погонять его по уставкам тока и напряжения. Но это я уже делал с другими РН, и вряд ли INNEL покажет что-то новое. Поэтому пока просто выскажу мнение, а при случае поставлю это реле в реальный электрощиток.
INNEL – российская компания, резидент Сколково, тесно сотрудничает с МЭИ (Московским энергетическим институтом). Название происходит от двух слов – Инновационная Электротехника.
Итак, что мне показалось примечательным в этом реле?
Для начала – то, чем уже не удивить. Реле измеряет все параметры электросети:
- действующее напряжение,
- ток нагрузки,
- частоту напряжения,
- коэф-т мощности (cos φ).
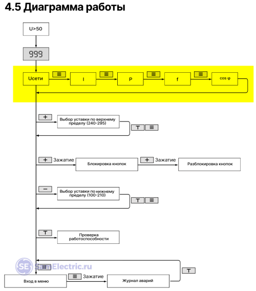
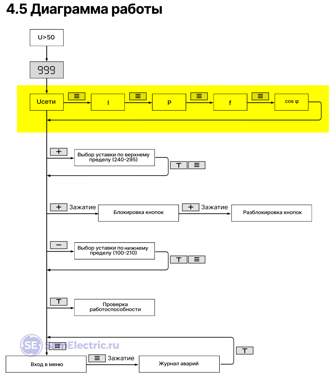
Напряжение индицируется на экране постоянно, чтобы увидеть остальные параметры, нужно нажать нужное количество раз на кнопку Меню.
Подробности прочитаете в инструкции и увидите в видео, которое будет в конце статьи. А теперь перейдёт к гораздо более интересным особенностям.
Содержание статьи:
Высокое максимальное напряжение питания
Когда я увидел этот параметр – напряжение питания до 500 В – я сразу понял, что моему ЛАТРу тут делать нечего. 500 В говорят о повышенной надёжности. Сейчас этот параметр я считаю одним из главных для любого РН – примерно, как отключающая способность у автоматических выключателей. При прочих равных условиях какой АВ вы выберете – с Icu = 4500 А или 6000 А? А реле напряжения с максимальным напряжением 400 В или 500 В? По моему, ответ очевиден. Чем выше значения этих параметров, тем спокойнее РН и АВ перенесут соответствующие аварийные режимы.
По моей личной статистике, 90% проблем с РН – это проблема из-за его блока питания. Остальное – перегрев контактов или неправильная схема включения.
Надёжность означает, что реле должно без вопросов отработать положенный гарантийный срок (в данном случае – 10 лет). Ведь любое новое дополнительное реле в электрощитке должно приносить дополнительную пользу, а не дополнительные проблемы.
Кстати, для меня надёжность напрямую коррелирует с необходимостью установка байпаса – для РН с плохой репутацией байпас просится в схему сам.
На плате установлен мощный варистор, который способен защитить от кратковременных скачков (импульсов) напряжения и само реле, и технику после него. Разумеется, наиболее эффективной работа такой защиты будет при использовании правильно спроектированной системы защиты на основе УЗИП.
Коммутация нуля
О плюсах и минусах подобного функционала я писал не раз. Тут замечу только, что главная проблема тут – в реализации. Встроенное реле должно иметь конструкцию, механически объединяющую контакты обоих полюсов в единое целое.
Яркий пример – магнитный контактор и автоматический выключатель.
Не должно возникнуть ситуации, когда контакты полюсов будут находиться в разных коммутационных состояниях. Иными словами, внутреннее реле должно быть не из двух одиночных контактов (1НО + 1НО), а из одного сдвоенного (2НО). Как это и сделано в РН серии К5, там всегда коммутируются оба полюса – и фазный, и нейтральный.
Такой тип контакта называется “2А”.
Знаю, этим сейчас никого не удивить – на российском рынке уже 4 или 5 РН с подобной функцией. Коммутация нейтрали необязательна, так же, как и установка двухполюсных автоматов. Но желательна, в плане безопасности.
Говорится про это только в одном месте – в ПУЭ:
Мотор-привод
Странно звучит, но привод контактов у этого реле – не электромагнитный (с управлением от катушки), а электромеханический. Замыкание-размыкание контактов реализовано при помощи высокооборотистого двигателя постоянного тока с червячным редуктором.
Почему бы не использовать обычное катушечное 2НО реле? Дело в том, что есть конструкционная проблема – уместить двухполюсное поляризованное (с двумя устойчивыми состояниями) реле в РН размером в 2 модуля. Применение червячного редуктора с нужным передаточным числом позволило решить проблему и с габаритами, и с бистабильностью, и со скоростью.
Как двигатель понимает, в течение какого времени нужно крутиться для замыкания и размыкания контактов? Есть базовый импульс, с заданной длительностью, который заложен в алгоритм, которого гарантировано хватает на замыкание или размыкание контактов +небольшой запас. Кроме того, система контроля мониторит состояние контакта, и если реле видит, что контакты не замкнулись, реле подаст повторный импульс до замыкания контактов.
Для сравнения: обычное РН – электронная штука, АВ – механическая штука. РН INNEL где-то посередине, т.к. имеет электромеханическую начинку.
Возникает вопрос – насколько надёжна механика, трущиеся и крутящиеся детали? Испытания производителя показали отличную износостойкость контактов: без нагрузки реле выдерживает 80 000 циклов вкл-выкл., под нагрузкой (при номинальном токе) – 10 000.
Посмотрел на аналогичные параметры износостойкости у “электронных” РН – отличия по этим значениям незначительные. Особенно, учитывая реалии. Сколько раз реле щёлкнет (отключится) при токе 63А? Если принять частоту отключения под такой нагрузкой 1 раз в сутки, то реле хватит на 27 лет! А реалии таковы, что отключение в 99% происходит на токе меньше номинального, и гораздо реже 1 раза в сутки. Разумеется, если всё правильно подключено и настроено.
В любом случае, на заявленные 10 лет реле хватит.
Скорость срабатывания
Понятно, что механика всегда медленнее электроники, но такое моторизованное реле благодаря конструкции прекрасно укладывается в нужное время срабатывания – 30 мс. Это является фактически стандартом для современных реле для времени отключения по превышению напряжения. По тестам производителя, реальная скорость срабатывания по “аварии” – в пределах 0.017-0.027 с.
К сожалению, у меня нет возможности измерить это время. Но знаю, что коллеги сейчас проводят такое испытание. Прикреплю видео к этой статье.
Реле напряжения давно уже не измеряют действующее значение – это метод из века стрелочных вольтметров. Сейчас по умолчанию используют измерение True RMS. По-русски говоря, отслеживают мгновенное значение напряжения и учитывают все составляющие спектра, а не только 50 Гц. И если напряжение выходит за ожидаемые пределы (речь об алгоритме обработки сигнала в реле напряжения), может быть принято решение об отключении.
Поэтому – с точки зрения электроники скорость срабатывания может быть любой, гораздо меньше периода напряжения 20 мс и заявленного времени 30 мс. Современным процессорам обработки сигналов вполне под силу принятие решения об отключении даже за 1 мс.
“20 мс – это огромное время. За это время я могу сделать всё!” – так говорил мне знакомый специалист по обработке радиолокационных сигналов.
Добавлю, высокая скорость срабатывания при превышении напряжения – это, конечно, хорошо. Но в некоторых ситуациях, когда напряжение слишком резво скачет, это может навредить. Для этого придуман адаптивный режим (режим пониженной чувствительности), который можно включить в настройках. В этом режиме анализируются параметры скачка, и решение об отключении принимается более “обдуманно”.
Кнопка “Тест”
Замечательная функция, которая почему-то не встречалась пока мне в других реле напряжения. Действительно, в ВДТ/АВДТ даже ГОСТом предписано наличие этой кнопки. В К5В тоже есть такая кнопка – при её нажатии имитируется выход за пределы напряжения.
Кроме того, кнопка Т используется для выхода из меню позволяет проверить наличие утечки по нейтрали на землю. Подробнее в следующем пункте.
Контроль состояния контактов
То, чего так боятся все электрики и противники коммутации нуля – устранено. Если вдруг выяснится, что один из контактов замкнут, когда он должен быть разомкнут (или наоборот) – РН блокируется. Для обратной связи в этом случае используется оптопара.
Режима контроля два:
- Расширенный режим, в котором контролируется состояние контактов, и наличие напряжения на отключенном нулевом проводнике (защита от замыкания N-PE, другими словами – от утечки с нейтрального провода на землю)
- Базовый режим, только с контролем контактов.
Переключение режимов реализуется схемой подключения:
Устройство сверяет положение контактов при каждом включении. И если в процессе ремонта или обслуживания сети случилась утечка (замыкание нейтрали на землю), которой не было раньше, то устройство не подаст напряжение, зафиксировав утечку.
Чтобы в ручном режиме проверить, есть ли утечка, нужно нажать кнопку Тест.
Экосистема и удаленное управление
Не побоюсь этого модного слова) Тут суть в том, что три устройства К5 могут быть объединены в систему, в которой будут ведущее и ведомые устройства.
Они будут обмениваться информацией между собой, а при наличии хотя бы одного устройства с Wi-Fi (модели с буквой W) показания со всех устройств можно считывать через стандартные приложения умного дома Яндекса, Сбера и т.д. Реле будет просто добавляться как умная лампочка или умная розетка.
Данный синхронный режим исключает возможность неполнофазного питания нагрузки, что критично для электрооборудования, чувствительного к асимметрии фаз.
Шутка от Руслана Юсупова: Удаленное управление и диагностика реле через Wi-Fi (телеметрия) добавит комфорта электрику: теперь, лёжа на диване, можно подключиться к реле, оценить причину, и дать консультацию по телефону. Либо взять нужный инструмент (или совсем без инструмента) приехать и быстро всё отремонтировать.
В телеметрию, кроме 4-х измеряемых параметров, входит состояние контактов и журнал аварийных событий.
В планах у INNEL – выпуск всей линейки модульки с удаленным управлением и диагностикой – АВ, ВДТ, АВДТ…
Минусы
Скажу тут о замеченных неудобствах при работе с присланным экземпляром.
Хотелось бы, чтобы в меню сначала шли наиболее важные пункты – уставки по времени и току, и только потом калибровка напряжения и другое.
Больше пока ничего не обнаружил.
Как спалить реле?
Конечно, тестировать а пределах, указанных в инструкции – это слишком лайтово. Ведь схему этого РН более года тестировали и улучшали. Вот, что предложили мне подписчики:
- Подключите его к выходу частотного привода, с ручной регулировкой частоты/оборотов. Киловатт на 4-5. Выверните частоту на 30-35 Герц. И ваше реле сдохнет со взрывом кондеров внутри. )))
- 1) классика обрезать ноль 2) подать 380 на L и N) 3) Закоротить L и N на выходе 4) тоже на входе 5) ну и няшные подрубить UPS, посмотреть что будет при включениях – выключениях. 6 ) понизить напряжение, посмотреть при каком напряжении отрубается 7) поставить в системе заземления TT и TN-C-S – сравнить.
- Шибануть молнией, можно сымитировать электрошокером.
- Тест при морозе -30 или -40. У нас в регионе бывает и -45 иногда.
- Использовать каток асфальтоукаточный обыкновенный либо кипящий котёл со шлаком на металлургическом заводе.
Более обстоятельный тест предлагает Андрей Паршин с Дзена:
Заинтересовался вопросом испытаний на КЗ для подобных устройств. В принципе для ВДТ все занормировано в IEC 61008-1. Если коротко, нужен стенд формирующий заданные токи КЗ регулируемыми реакторами. Сначала ставят перемычки и настраивают ток кз. Потом вставляют ВДТ и последовательно с ним калиброванные плавкие вставки. Затем замыкают рубильник, плавкие испаряются и после этого проверяют исправность ВДТ. И никаких временных интервалов при самом испытании при этом не нормируется.Так вот, для тока кз 6кА как вариант используют для проверки серебряную проволоку диаметром 0,75мм. Приличное такое сечение.
Если это вводное устройство защиты, то почему на нем не указан предельный ток КЗ которое оно гарантированно выдерживает без повреждений в коммутационной части? Понятно, что от КЗ и перегрузки РН не защищает, а выдерживать их оно должно? Или это до первого КЗ в сети которое оно защищает? Для УЗО как вы помните данный ток нормируется.Я так понимаю если его сделать для токов КЗ хотя бы на пару килоампер то цена и габариты вырастут как минимум в двое.
Вот, что ответил производитель по этому поводу:
Реле гарантированно выдерживает импульсный ток 6000 А в течение 10 мс. Указанное значение является гарантированным минимумом, фактический предел стойкости сильно превышает его. В бытовых и коммерческих электрических сетях достижение токов короткого замыкания такого уровня практически невозможно.
Мы испытывали реле, добиться сваривания контактов так и не получилось.
Вероятность залипания контактов крайне низка благодаря применению посеребренных контактов из сплава AgSnO₂ (серебро-олово-оксид) и использованию моторизованного привода.
Параметры силового реле приведены в таблице:
Фото вскрытия корпуса
Итак, что показало вскрытие?
Устройство содержит две платы – управления и силовую.
Двигатель виден только со стороны подключения (пайки) и со стороны вала.
Червячный вал, редуктор и силовые контакты:
Варистор и элементы блока питания:
Маркировка и внешний вид реле:
Видео
На этом пока всё, можете посмотреть видео:
Экскурсия на производство:
Есть вопросы – задавайте в комментариях.



































Недавно у меня холодильник какое-то время поработал при напряжении 280 Вольт. Не могу сказать сколько это продолжалось, т.к. обнаружил случайно.
Зашёл в городской телеграм, там пишут, что у кого-то 150В, у кого-то 280В, и фото экрана реле напряжения с показанием 280В.
Читаю и думаю – померять напряжение что ли? . . . Достал тестер, показывает 280В. Холодильник Самсунг пережил ситуацию нормально.
1. Варистор 560 В (амплитуда) стоит на выходе – от никакой пользы – всё сгорит зато варистор целый.
Должен стоять 20K431 на входе, чтоб сработал вводной автомат с магнитным расцепителем и дугогасящей камерой на вводе, тогда и не нужно выдерживать 500 Вольт.
2. Привод на контакты это замечательно если контакты разводятся на более 10 мм для гашения дуги, а пару миллиметров разведёт и обычное реле.